Selected Publications

[C.7]LAK 2026
How to Assess AI Literacy: Misalignment Between Self-Reported and Objective-Based Measures.
Ruiwei Xiao*, Shan Zhang*, Anthony F. Botelho, Guanze Liao, Thomas K. F. Chiu, John Stamper, Kenneth R. Koedinger
Proceedings of the 16th International Learning Analytics and Knowledge Conference.
PDF
AI literacy assessment paper teaser
[C.6]CHI 2026
Do Teachers Dream of GenAI Widening Educational (In)Equality
Ruiwei Xiao, Qing Xiao, Xinying Hou, Phenyo Phemelo Moletsane, Hanqi Li, Hong Shen, John Stamper
Proceedings of CHI 2026
PDF
GenAI Educational (In)Equality paper teaser
[P.1]Preprint 2026
Improving Student–AI Interaction Through Pedagogical Prompting: An Example in Computer Science Education.
Ruiwei Xiao, Xinying Hou*, Runlong Ye*, Majeed Kazemitabaar*, Nicholas Diana, Michael Liut, John Stamper
Under Review Preprint.
Pedagogical prompting paper teaser
[C.5]SIGCSE 2026
Exploring Student Choice and the Use of Multimodal Generative AI in Programming Learning.
Ruiwei Xiao*, Xinying Hou*, Runlong Ye, Michael Liut, John Stamper
Proceedings of the 57th ACM Technical Symposium on Computer Science Education (SIGCSE’26).
PDF
Multimodal GenAI paper teaser
[C.4]AAAI 2026
Learning to Use AI for Learning: Teaching Responsible Use of AI Chatbot to K-12 Students Through an AI Literacy Module
Ruiwei Xiao, Xinying Hou, Ying-Jui Tseng, Hsuan Nieu, Guanze Liao, John Stamper, Kenneth R. Koedinger
Proceedings of the AAAI Conference on Artificial Intelligence (AAAI’26).
PDF
Prompting literacy K-12 paper teaser
[C.3]AAAI 2025
“From Unseen Needs to Classroom Solutions”: Exploring AI Literacy Challenges & Opportunities with Project-Based Learning Toolkit in K-12 Education.
Ruiwei Xiaoᴹ*, Hanqi Li*, Hsuan Nieu, Ying-Jui Tseng, Guanze Liao
Proceedings of the AAAI Conference on Artificial Intelligence (AAAI’25).
PDF
Project-based AI literacy paper teaser
[EA.3]AIED 2025
LLMs to Support K–12 Teachers in Culturally Relevant Pedagogy: An AI Literacy Example.
Jiayi Wang, Ruiwei Xiaoᴹ, Xinying Hou, Hanqi Li, Ying-Jui Tseng, John Stamper, Kenneth R. Koedinger
International Conference on Artificial Intelligence in Education (AIED’25).
PDF
CRP teacher support paper teaser
[EA.2]LAK 2025
ActiveAI: Enabling K-12 AI Literacy Education & Analytics at Scale.
Ruiwei Xiao, Ying-Jui Tseng, Hanqi Li, Hsuan Nieu, Guanze Liao, John Stamper, Kenneth R. Koedinger
Companion Proceedings of the 15th International Learning Analytics and Knowledge Conference (LAK’25).
PDF
ActiveAI paper teaser
[EA.1]CHI EA 2024
Exploring How Multiple Levels of GPT-Generated Programming Hints Support or Disappoint Novices.
Ruiwei Xiao, Xinying Hou, John Stamper
Extended Abstracts of the CHI Conference on Human Factors in Computing Systems (CHI EA’24).
PDF
GPT hints paper teaser
[C.2]AIED 2024
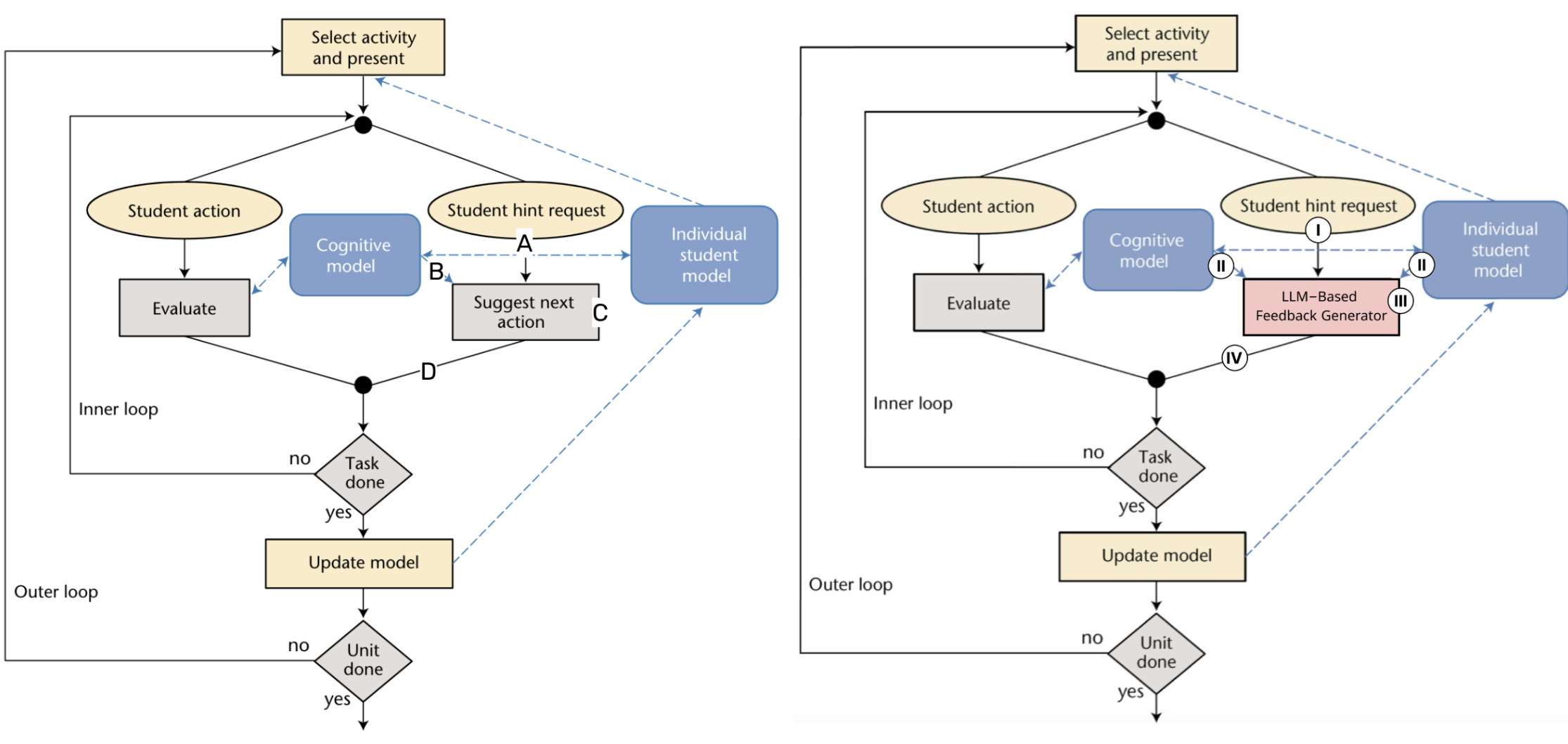
Enhancing LLM-Based Feedback: Insights from Intelligent Tutoring Systems and the Learning Sciences.
John Stamper, Ruiwei Xiao, Xinying Hou
International Conference on Artificial Intelligence in Education (AIED’24).
PDF
LLM feedback paper teaser
[C.1]L@S 2024
Supporting Self-Reflection at Scale with Large Language Models: Insights from Randomized Field Experiments in Classrooms.
Harsh Kumar, Ruiwei Xiao, Benjamin Lawson, Ilya Musabirov, Jiakai Shi, Xinyuan Wang, Huayin Luo, Joseph Jay Williams, Anna N. Rafferty, John Stamper, Michael Liut
Proceedings of the 11th ACM Conference on Learning at Scale (L@S’24).
PDF
Self-reflection LLM paper teaser
[W.1]CSEDM 2024
A Preliminary Analysis of Students’ Help Requests with an LLM-Powered Chatbot When Completing CS1 Assignments.
Ruiwei Xiao, Xinying Hou, Harsh Kumar, Steven Moore, John Stamper, Michael Liut
CSEDM’24: 8th Educational Data Mining in Computer Science Education Workshop (CSEDM’24).
PDF
LLM help requests paper teaser